Installing the Flask Sampling Kit in a Multiplexed System
Printable PDF: Installing the Flask Sampling Kit in a Multiplexed System
(8250_InstallGuide_FlaskSamplingKit_19952.pdf)
Download this content as a pdf that can be saved to your computer or printed.
The Flask Sampling Kit (part number 8250-660) is used to measure gas fluxes from discrete samples, such as soil samples or fruits, in flasks. This document guides you through installing the kit in an LI-8250 Multiplexer or 8250-01 Extension Manifold.
Helpful tools
- Bladed plastic tube cutter
- Two 11 mm wrenches
- Two 24 mm wrenches
- #1 Phillips-head screwdriver
- 8 mm wrench or flat-head screwdriver
- Hex wrench: 3/32 in (included) or 2.5 mm
What's in the kit
Here are the components in your Flask Sampling Kit.
| Description | Quantity | Part # |
|---|---|---|
| Thermistor input module | 1 | 9982-079 |
| Purge pump | 1 | 9982-077 |
| Purge pump mount | 1 | 9882-042 |
| Bev-A-Line® tubing (15 m) | 2 | 8150-250 |
| M3-0.5×6 mm mounting screw | 10 | 150-14477 |
| M3-4.5×14 mm standoffs | 4 | 161-18848 |
| Seal washer | 20 | 167-07256 |
| Quick-connect bulkhead (sockets) | 8 | 300-07126 |
| Quick-connect bulkhead (pins) | 8 | 300-07127 |
| Barbed quick-connect plug (pins) | 16 | 300-07124 |
| Barbed quick-connect plug (sockets) | 16 | 300-07125 |
| Quick-connect plug | 1 | 300-08151 |
| Quick-connect fitting | 2 | 300-08251 |
| 3/32" hex wrench | 1 | 610-04290 |
| Additional Components | ||
| Thermistor assembly (15 m) | optional | 9982-081 |
| AC-to-DC power supply (one for each kit; one included with the LI-8250 multiplexer) | 8250-772 | |
Hardware requirements
Both the purge pump and thermistor input module are required for flask measurements, and both must be installed in any instrument (LI-8250 Multiplexer or 8250-01 Extension Manifold) that connects to a flask. For example, if you have a system with a multiplexer and two extension manifolds and you would like to connect flasks to each, three flask kits are needed (one for each instrument). If, for example, you will not be connecting any flasks to the multiplexer, only two flask kits are needed (one per extension manifold).
Because the current draw for a purge pump in an extension manifold exceeds what the multiplexer can supply, each extension manifold used for flask measurements must be powered via the alternate power input. You will need one indoor AC to DC power supply (part number 8250-772) for each extension manifold with a flask kit. You can power the multiplexer using the indoor AC to DC power supply or the outdoor AC to DC power supply (part number 8250-770).
Flask measurements require at least one temperature measurement. The temperature measurement must be made using a thermistor connected to the same instrument as the flask. Up to eight thermistors can be connected to each thermistor input module, and a thermistor can be mapped to one or more flasks.
In our example system above, if flasks are connected to the multiplexer and both extension manifolds, a minimum of three thermistors are required (one per instrument). If each flask had a thermistor, there could be up to 22 thermistors (eight on each extension manifold and six on the multiplexer). Where temperatures are relatively uniform across the system, such as in a temperature-controlled growth cabinet, one thermistor per instrument may be sufficient. Where temperatures differ across the system, multiple thermistors will be required.
Preassembled, weatherized thermistors are available from LI-COR (part number 9982-081). These thermistors are potted into a stainless-steel housing, fit to a sealed cable gland, and include a 15 m shielded cable. The cable gland mounts through a 12.5 mm diameter hole in materials up to 3 mm thick and is held in place by a nylon hex nut. Alternatively, the gland may be threaded directly into a PG 7 (steel conduit threading per DIN 40430) threaded hole.
Note: For a proper seal, the gland shoulder must compress against the mounting surface, where the gasket is located.
User-provided thermistors can also be used in the system. The thermistor input module is optimized for 10 kOhms at 25 °C nominal NTC thermistors. Steinhart-Hart coefficients for the user-provided thermistor must be known and set in the instrument configuration. No provision is included in the flask kit to seal a user-provided thermistor into a flask.
Pneumatic connections
Each Flask Sampling kit includes fittings and 30 m of Bev-A-Line® tubing to connect the user flask to the instrument (see Figure 1). You may cut the tubing to your desired length, and additional tubing can be ordered in 15 m rolls using part number 8150-250.
The tubing connects to fittings installed on the flask and to the instrument using barbed quick-connect fittings (part numbers: 300-07124 [male] and 300-07125 [female]). These fittings have a barb on one side that you press into the end of the tubing. Ensure you have cut the tubing end square and cleanly before inserting the barb. Install one male and one female barbed quick-connect fitting per tube.
Bulkhead quick-connect fittings (part numbers: 300-07126 [female] and 300-07127 [male]) provide a connection at the flask. These fittings mount through materials up to 4.5 mm thick (accounting for seal thickness) via an 8.5 mm diameter through-hole. Seal washers (part number 167-07256) provide a gas-tight seal. Slide the washer over the threads of the fitting with the rubber side away from the quick-connect end. Install one male and one female bulkhead quick-connect fitting per flask using an 11 mm wrench for the fittings and accompanying nuts.
Note: To properly seal, the rubber side of the washer must compress against the mounting surface.
Analyzer loop carryover
Due to the flow of the LI-8250, some gas is carried between measurements. Carryover has two implications:
- Observed gas concentrations at the very start of an observation do not necessarily represent initial headspace concentrations in the flask.
- Gas from a previous observation is carried into the current observation.
The LI-8250 Multiplexer fits an exponential model to derive the flux. This model relies on measurement of ambient concentration as the concentration used for flux regression.
Because starting concentration does not necessarily represent the initial headspace concentration, a sudden change is often observed some time into the observation. If this sudden change is not accounted for, it will impact the initial gas concentration estimate and, subsequently, the derived exponential flux. Analyzer loop carryover can be accounted for by setting a pre-purge time.
For flasks, the pre-purge time is not a purging or flushing period as it is for traditional chambers. Instead, it delays the point the system considers time zero and when the initial concentration is taken. To determine the pre-purge time, we suggest making some preliminary measurements using your specific setup before collecting any meaningful data.
Note: The pre-purge is not adjustable in SoilFluxPro™ Software like the other parameters are, making it difficult to recover the correct exponential flux when using an inappropriate pre-purge. SoilFluxPro fits an exponential and linear model with a flux estimate from both. The linear model is mostly unaffected by pre-purge time, meaning the linear flux can often be used to get a flux estimate for data collected with an inappropriate pre-purge.
If gas mixing between flasks is undesirable, dedicate a port as an analyzer loop purge. This flushes the analyzer loop with ambient (or user-conditioned) air between observations and will reduce or eliminate flask-to-flask gas mixing. However, air in the loop from a purge will be carried over to the next observation.
Installing the Flask Sampling Kit
The following instructions will guide you through installing the Flask Sampling Kit into an LI-8250 Multiplexer or 8250-01 Extension Manifold.
Caution: Before installing the Flask Sampling Kit, power down your system and disconnect all power inputs. Keep the system powered off until you have installed all flask hardware.
Powering each component
Use one indoor AC-to-DC power supply (part number 8250-772) to power each 8250-01 Extension Manifold for flask measurements.
- Using a pair of 24 mm wrenches, remove the metal seal from the analyzer connection panel (multiplexer) or multiplexer connection panel (extension manifold) to access the cable port.
- With this plug removed, tubing and cables can pass through the panel and the case can be closed.
- Pass the power supply connector through the cable port and connect it to the ALT PWR IN barrel jack on the interior panel.
- Be sure the power supply and multiplexer are not connected to mains power when making this connection.
-
Repeat this for each Extension Manifold in your system.
Each Extension Manifold must be powered individually in this configuration.
Install the purge pump
Caution: Be careful not to touch the exposed board, as electrostatic discharge can damage it.
- Remove the six Phillips-head screws from the interior panel cover over the main board and lift the cover off.
- Attach the mounting bracket (part number 9882-042) to the purge pump using two Phillips-head screws (part number 150-14477) from the flask kit.
- Position the pump and bracket assembly over the main pump and mount it to the base plate using four Phillips-head screws (part number 150-14477).
- Connect the power cable from the purge pump to the main board as shown.
- The purge pump connects to the connector closest to the main pump connector.
- Remove the plugs from the upper and lower valve manifold using an 8 mm wrench or a flat-head screwdriver.
- Install two brass quick-connect fittings (part number 300-08251) into the plug openings of the upper and lower valve manifolds.
- Slide the fitting onto the included hex key (part number 610-04290). Use the hex key to thread the fitting, then finish tightening the fitting by hand to compress the gasket against the manifold.
- Connect the tubing with the tee fitting from the purge pump to the brass quick-connect fitting on the lower valve manifold.
- Push the tubing into the fitting and pull back slightly to seat it in place.
- Route the tubing with the filter from the purge pump through the cable port of the analyzer connection panel (multiplexer) or multiplexer connection panel (extension manifold).
- If desired, route a length of tubing from the upper valve manifold through the cable port of the analyzer connection panel (multiplexer) or multiplexer connection panel (extension manifold).
- Push the tubing into the brass quick-connect fitting and pull back slightly to seat it in place.
Note: This is recommended if moist air will be returned from the flasks.
Install the thermistor input module
Caution: When not installed, the module is ESD sensitive. Handle it only by the edges and after touching a ground connection.
- Connect the cable for the thermistor input module to the main board.
- Align the keys on the white connectors and press in until they are seated. It does not matter which end you connect.
- Replace the cover using two Phillips-head screws in the holes furthest from the ALT PWR IN jack (top of the cover).
- Install standoffs (part number 161-18848) in the four remaining holes.
- Be careful not to overtighten the screws or standoffs.
- Connect the other end of the cable for the thermistor input module to the thermistor input module.
- Install the thermistor input module onto the standoffs using the four remaining cover screws you removed previously.
- Connect the pressure sensor tubing from the thermistor input module to the tee fitting on the purge pump tubing.
- The tee fitting is on the tubing that connects to the brass quick-connect fitting on the lower valve manifold.
- Connect the air tubing quick-connect fittings to the flasks and the chamber connection panel.
- There should be two connections per port and flask.
Connect thermistors
Thermistor channels and flask port numbers do not have to match. However, the thermistor and flask must be connected to the same instrument (i.e., LI-8250 Multiplexer or 8250-01 Extension Manifold).
- Pass the thermistor cable through the cable port.
- If you are using a LI-COR thermistor (part number 9982-081), connect the brown wire to a numbered input terminal (T1 through T8) on the green terminal strip at the center of the thermistor input module.
- Twist the ends of the blue wire and the uninsulated shield wire together. Connect these to the ground (GND) terminal adjoining the numbered input terminal you selected.
- Secure the thermistor cable to one of the strain relief posts on the thermistor input module using a wire tie if desired.
- Repeat steps 1-3 for all thermistors.
- If you will be using a port to purge the analyzer loop, choose which port you will use now.
- Connect a length of tubing to the OUT port of that port. The length should be equivalent to the total tubing length (to and from) for one flask. This ensures that the backpressure on this port is comparable to the others and prevents excess purge flow when not being sampled.
- Connect all power supplies to mains power. At this point, the system will turn on.
- Verify all POWER lights illuminate for all instruments, including the thermistor input module.
Configuring flask measurements
For the most part, configuring a flask system is identical to configuring a LI-COR long-term chamber. Where flasks differ is that they use the Flask block and require different inputs to this block.
When you first open the Configuration page, you will see two empty root blocks: the LI-8250 Multiplexer block and the Sampling Sequence block. This section will cover the details relevant to configuring a flask system for measurements.
Note: When configuring a system with multiple chambers and extension manifolds, you can copy and paste or duplicate blocks to speed things up.
-
Add a purge pump block.
Under Soil Chambers > Custom Chambers add the Purge Pump block. Add one to the root block of each LI-8250 Multiplexer and 8250-01 Extension Manifold that hosts a flask.
This block specifies that the instrument should enable the purge pump. When this block is present, the purge pump runs by default.
-
Add a block for the thermistor input module.
A Thermistor Input Module block is accepted by the root block of the LI-8250 Multiplexer and 8250-01 Extension Manifold) that hosts a flask. Under Soil Chambers > Custom Chambers, select the Thermistor Input Module block and add it to the multiplexer or extension manifold block.
This block allows you to add up to eight thermistors to each instrument.
-
Add another thermistor measurement block (optional).
By default, each Thermistor Input Module block includes a Thermistor Measure block. If you have more than one thermistor on an instrument, you will need to add a Thermistor Measure block for each additional thermistor.
Expand the Soil Chambers menu in the Toolbox and select Custom Chambers. Then click and drag the Thermistor Measure block under the Thermistor Input Module block where it is to be added. Then set the Channel to the numbered input on the module where the thermistor is connected.
-
Optionally, customize coefficients for custom sensors.
If you are using the LI-COR thermistor assembly, the A, B, and C parameters can be left at the default Steinhart-Hart coefficients for these sensors. If you are using a user-provided thermistor, set the values to match the coefficients of that sensor. You can do this for each block individually, or you can create a set of Constants blocks, as shown.
-
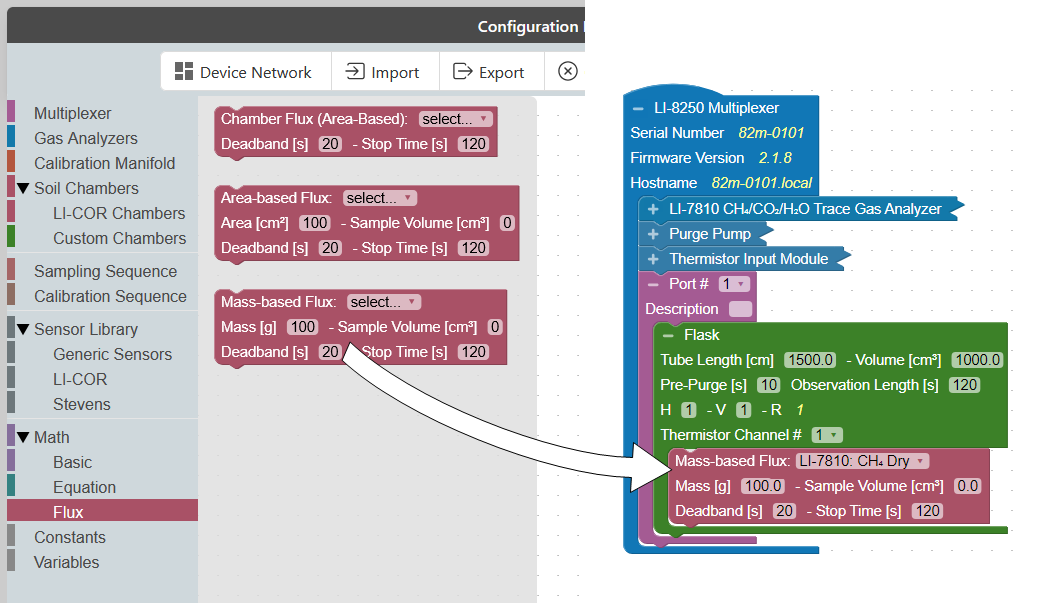
Add a port.
Each extension manifold and flask requires a port block that specifies the port that the device is connected to. Select Multiplexer from, then click and drag a Port # block under the LI-8250 Multiplexer or 8250-01 Extension Manifold block.
You can assign a port number or the user interface will automatically assign a port number as these blocks are added. You can also provide a description of the devices on that port that will appear in the data file.
-
Add a flask.
After you have added a port to the LI-8250 Multiplexer or 8250-01 Extension Manifold block, you can add a flask to that port. To add a flask block, expand the Soil Chambers menu in the Toolbox and select Custom Chambers. Then click and drag the Flask block under the Port # block. Repeat this for each flask.
-
Set the Tube Length and flask Volume. The Tube Length is the one-way length of the tubing from the instrument to the flask. For example, if your flask is connected by 1.5 meters of tubing to the flask and another 1.5 meters of tubing returning from the flask, enter the tube length of 150 cm.
Set the Thermistor Channel # to the thermistor this flask will use for flux calculations. This could be a thermistor installed in the flask or outside of it, and multiple flasks may reference the same thermistor.
Then, set the Observation Length and Pre-Purge according to your needs. Ten seconds is a good place to start for a pre-purge. Additional details about the pre-purge and how it can influence fluxes can be found in Analyzer loop carryover.
-
Add a flux.
Choose either Area-based Flux or Mass-based Flux. The Area-based Flux is used to specify a flux calculated on a per area basis and the Mass-based Flux is used to specify a flux calculation on a per mass basis.
To add a flux block to your custom chamber block, expand the Math menu and select Flux from the Toolbox. From the Flux drawer click and drag either the Area-based Flux block or the Mass-based Flux block under the flask you would like to add the flux to. You can have multiple Flux blocks under each flask depending on the analyzer(s) you are using and the gases you would like recorded.
Note: Only one type of flux block (area or mass) may be placed inside a Flask block. Multiple flux blocks may be placed under the Flask block to accommodate different gas species, but they must be of the same type.
Each flux block allows you to customize additional parameters required for the flux calculation. If a sample occupies some volume inside the flask, enter a Sample Volume. This value is subtracted from the system volume to provide a more accurate total volume estimate for the flux calculation.
Note: If multiple flux blocks for different gases are included under a Flask block, the sample volume and area/mass values for all flasks must be consistent or your configuration will not Verify.
- Area-based flux: Select the gas and the source for flux calculations. Under Area, enter the sample surface area in cm2. You can also adjust the Deadband and Stop Time as needed. The Deadband and Stop Time are parts of the total Observation Length. Stop Time can be any time desired so long as it is beyond the Deadband and does not exceed the Observation Length. A good Deadband to start with is 15 to 20 seconds, but this can be adjusted in post-processing using SoilFluxPro Software.
- Mass-based flux: Select the gas and the source for flux calculations. Under Mass, enter the sample mass in grams. Under Sample Volume, enter the calculated volume of the sample in cm3. This is used to correct the total volume for sample displacement. You can also adjust the Deadband and Stop Time as needed; both contribute to the total Observation Length. Stop Time can be any time desired so long as it is beyond the Deadband and does not exceed the Observation Length. A good Deadband to start with is 15 to 20 seconds, but this can be adjusted later in SoilFluxPro Software.
Note: One Flux block is required for each gas flux computed. Without a Flux block, no flux will be calculated for that gas. If a Flux block was not added for a gas, a flux can still be calculated later using SoilFluxPro Software.
-
Add a purge port (optional).
As mentioned in Analyzer loop carryover, a dedicated purge port can be added to avoid air mixing between flasks. A Flask block still needs to be added to that port (even though there is no flask physically connected), but a flux block is not necessary. The Observation Length should be the duration of the purging event, and pre-purge can be set to zero. Tube length, volume, and thermistor channel do not matter. In the Sampling Sequence, the purge port can be interspersed between each flask.
Calibrating the purge pump
Before using the system for the first time, you will need to calibrate the pressure sensor in the purge pump. To open the manual controls, first connect to the LI-8250 Multiplexer interface. Then expand the Tools drop-down and click Manual Control.
Each instrument with a purge pump installed will have a Purge Pump panel. Click Calibrate Pressure Sensor for each purge pump.
Note: For each 8250-01 Extension Manifold with a purge pump, you will need to expand the tool panel to access its Purge Pump panel.







